sql compare 下载 (数据库比较同步工具)
10.4.8.87 完整版- 软件大小:13.9 MB
- 更新日期:2017-02-23
- 软件语言:简体中文
- 软件类别:数据库类
- 软件授权:免费软件
- 软件官网:未知
- 适用平台:WinXP, Win7, Win8, Win10, WinAll
- 软件厂商:
软件介绍人气软件相关文章网友评论下载地址
sql compare 破解版是款功能非常强大并且可以进行比较两个数据库之间差异的工具;这款软件主要就是为了帮助大家进行快速的比较数据库之中的对象,包括了数据的比较、表单的比较、表的结构等;也可以进行比较真实的数据库里面的部分、版本、构建的脚本等,而且还对Windows Azure SQL数据库、亚马逊RDS上的SQL Server进行支持,支持和SSMS进行快速的集成。喜欢的朋友千万不要错过!

软件功能
1、节省比较和同步数据库结构的时间
2、从开发数据库拷贝查询数据到分期或生产数据库
3、生成T-SQL脚本用于更新一个具有其他内容的数据库
4、通过恢复损坏或丢失的数据到一个单独的行快速修复问题
5、保存所有先前数据记录的精确的历史数据
6、在SSMS中比较和同步数据
7、部署SQL Azure数据库,或在Amazon RDS上的SQL Server
软件特色
Godsw SQL Compare 是款SQL数据库比较工具
采用sql server比较强大的数据库模式,进行数据比较和同步的工具
SQL Server数据库发展项目
提供一个有效的和费力的数据库模式的比较
为个人和项目团队比较SQL Server数据库
无论是在同一台服务器或不同的服务器
它还提供了功能开发同步SQL Server对象从一个数据库到另一个
安装说明
1、下载文件找到"Setup.exe"双击运行,进入软件安装向导界面;
2、进入软件安装向导界面,点击Next;
3、点击我同意此条款中的使用协议,点击Next
4、选择文件安装位置,建议安装在D盘,点击Next
5、安装进行中,请耐心的等待..........
6、安装完成,点击Finish;
使用方法
1、下图红框里面是选择您需要的服务器,更有选择要进行比较的数据库等;

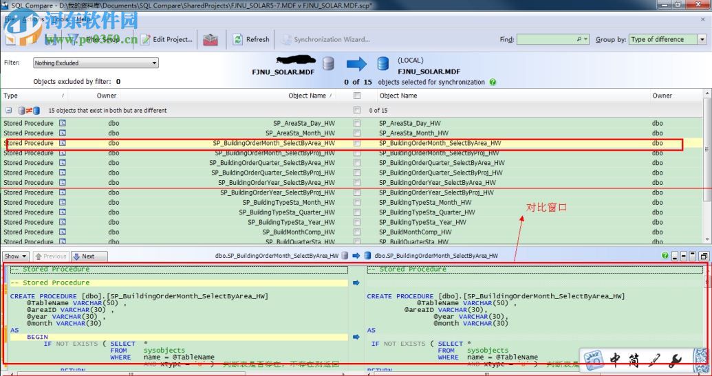
2、对比两个数据库之间的差异,选择要同步的东西。红框出是对比窗口,可以看到两个数据库之间的差异

3、同步数据库中的对象,点“Synchronization Wizard”

4、开始同步,因为一直按“下一步”,这里只上图,不在说明步骤。

更新说明
新增:
SC-2413:新增“Ignore nullability of columns”项目选项
SQL Compare现在可以选择忽略空的列。这就是说,当列从NULL变为NOT NULL时,不会在比较过程中当做差异看待,或部署为一个变化。若选择忽略空的列,选择“Edit Project... -> Options -> Ignore -> Nullability of columns”。若使用命令行,需要添加IgnoreNullability或将它的别名添加到选项列表中。
SC-8037:新增“Use compatibility level”项目选项
SQL Compare现在可以选择服务器版本或数据库的兼容级别,来检测支持的功能。默认情况下,忽略数据库兼容级别设置,仅仅依靠服务器版本。这一点与SQL Compare之前的版本有所不同。若需设置数据库兼容级别,选择“Edit Project... -> Options -> Behaviour -> Use database compatibility level”。
SC-8114: 新增在线(Online)和SORT_IN_TEMPDB索引选项,当数据库源是一个脚本文件夹
下载地址
-
sql compare 下载 (数据库比较同步工具) 10.4.8.87 完整版
其他版本下载
- 查看详情SQL Server 2008 R2 64位简体中文版 官方版4.34 GB简体中文17-02-23
- 查看详情SSHSecureShellClient(ssh工具)中文版下载 3.2.9 官方版5.26 MB简体中文16-09-27
- 213.8 MB简体中文17-02-25
- 查看详情IBM SPSS Modeler 18下载(附安装教程) 简体中文版1.79 GB多国语言17-10-14
- 查看详情erwin 7.3 汉化中文版 官方版(含注册码)400 MB简体中文17-04-14
- 1.82 GB多国语言18-06-02
- 查看详情Fiddler2下载 (HTTP数据抓包) 2.2.0 绿色中文版528 KB简体中文16-11-15
- 查看详情db2db 下载 1.22.66 最新免费版2.87 MB简体中文18-12-14
- 查看详情sybase数据库 16.0 官网中文企业版1.15 GB简体中文16-10-11
- 查看详情caxa plm协同管理 附教程 2015 最新免费版931.2 MB简体中文16-11-01
人气软件

Sqlup(SQL安装挂起清除小工具)21 KB
/简体中文
sql server 2008 r2 32&64位1.65 GB
/简体中文
SQL Server 2008 R2 64位简体中文版4.34 GB
/简体中文
Oracle Database 12c下载(32/64位)2.83 GB
/英文
PL/SQL Developer中文版110 MB
/简体中文
Robo 3T 32/64位 汉化破解版11.2 MB
/英文
navicat for mysql 12中文破解版64位/32位57.9 MB
/简体中文
sql2000安装挂起修复工具1.5 MB
/简体中文
navicat for postgresql下载(附注册码)58.3 MB
/简体中文
access2013下载48.71 MB
/简体中文
相关文章
网友评论共1条

NoSQL Manager for MongoDB Pro 4.9.10.2 注册版
SyncNavigator数据库同步软件 8.6.2 中文版
SQLite Expert Professional破解版下载 5.3.5.472 含注册码
navicat for sql server 12 64位/32位下载(mssql管理工具) 15.0.9.0 中文版
navicat premium 15.0.3 64位32位破解版
sql管理软件(SQLiteManager)下载 4.8.3 免费版
X-Ways Forensics下载 综合取证分析工具 19.9 免费版

















精彩评论