网页抓包嗅探器
1.0 免费版- 软件大小:45.2 MB
- 更新日期:2020-03-10
- 软件语言:简体中文
- 软件类别:下载工具
- 软件授权:免费版
- 软件官网:未知
- 适用平台:WinXP, Win7, Win8, Win10, WinAll
- 软件厂商:
软件介绍人气软件相关文章网友评论下载地址
网页抓包嗅探器提供网页资源下载功能,可以帮助用户在软件上快速查询网页上的内容,从而将自己需要的内容下载,例如您可以采集购物网站的资源,将购物网站的商品图片以及商品视频下载使用,也可以采集自媒体网站的数据,将自己需要的资源下载到本地,本软件采集方式简单,将地址输入到软件打开就可以自动完成分析,分析的资源地址会自动显示在列表上,您只需要将资源地址打开就可以将其下载,对于需要采集网页资源的朋友很适合!

软件功能
1、网页抓包嗅探器提供简单的网页采集功能,可以快速获取网页图片
2、可以输入你需要采集的数据格式,例如采集jpg、png
3、也支持视频采集功能,输入MP4、AVI就可以采集视频
4、您可以自定义多种数据格式,方便快速获取你需要的资源
5、支持列表显示,所有可以下载的资源都显示在列表上
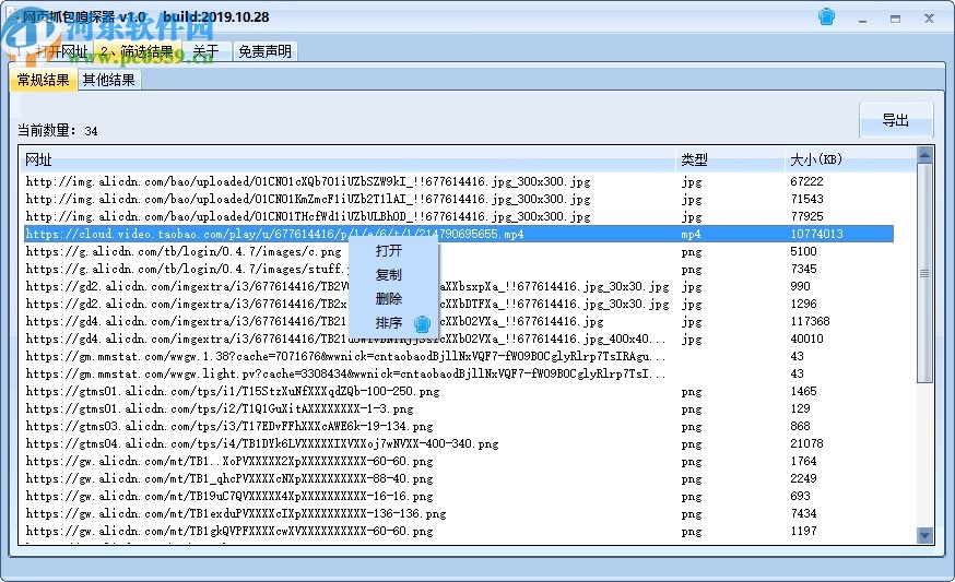
6、支持打开功能,直接将当前列表上的地址在浏览器打开
7、支持复制功能,将地址复制到其他浏览器打开
8、支持导出功能,直接将采集到的全部地址保存到TXT
软件特色
1、网页抓包嗅探器可以采集商品图片
2、将淘宝地址输入到软件就可以立即采集商家发布的图片
3、支持视频下载功能,将商家发布的视频下载使用
4、方便用户采集自己需要的商品图片
5、软件抓取方式简单,输入网页地址就可以自动完成嗅探
使用说明
1、打开网页抓包嗅探器,在软件界面输入你需要搜索的格式,使用“丨”隔开多种格式

2、将你需要采集的数据地址输入到软件,直接将HTTPS地址输入

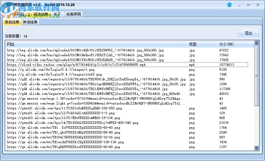
3、如图所示,打开以后就可以将网页地址显示在软件界面

4、点击筛选功能就可以显示采集结果,这里是全部采集到的内容

5、支持打开功能,可以将当前的地址直接在浏览器打开,也可以选择复制到浏览器打开

6、提示导出功能,如果你需要保存本次采集结果就可以直接导出

7、本软件可以自动采集可下载的内容,例如采集视频资源

8、如果你需要查询视频,可以选择从大到小排序,这样视频就会显示在最前面

9、将视频地址放到浏览器打开,点击右边的下载按钮就可以立即下载使用

10、本软件操作还是非常简单的,对于需要采集网页资源的朋友很适合

下载地址
-
网页抓包嗅探器 1.0 免费版
其他版本下载
- 查看详情Charles windows 64位下载(http抓包工具) 4.2.7.4 免费版61.96 MB简体中文19-01-02
- 查看详情SRSniffer中文绿色版 0.61 免费版30 KB简体中文17-10-31
- 查看详情httpwatch(IE网页抓包工具) 9.0 最新中文版41.46 MB简体中文16-10-19
- 查看详情WSExplorer(网络抓包工具) 附使用教程 1.5 绿色中文版1.14 MB简体中文19-08-08
- 查看详情wildpackets omnipeek 下载(抓包软件) 5.1 精简汉化版 含注册机15.2 MB多国语言17-11-04
- 查看详情科鼎网页抓包工具 V1.3绿色版 3.29 MB简体中文14-01-13
- 查看详情winsock expert(网络抓包工具) 附教程 0.7 最新汉化版258 KB简体中文16-10-13
- 查看详情Charles Https抓包工具下载 4.0.2 专业版77 MB简体中文17-03-04
- 查看详情HttpWatch Professional(httpwatch抓包分析) 11.0.30 官方版26.2 MB英文17-10-17
- 查看详情WebSiteSniffer(网页嗅探工具) 1.5.1 绿色中文版450 KB简体中文17-06-16
人气软件
14.43 MB
/简体中文10.9 MB
/简体中文
迅雷104.28 MB
/简体中文
唧唧down电脑客户端(b站视频下载工具)14.1 MB
/简体中文53.3 MB
/简体中文
文件传输助手10.5 MB
/简体中文40.44 MB
/简体中文
ae particular插件(附安装使用教程)16 MB
/多国语言
Internet Download Manager(IDM)下载7.87 MB
/简体中文
广联达g工作台gws(广联达g+)下载55.96 MB
/简体中文
相关文章
网友评论共0条

Photon(磁力链下载工具) 0.4.2 官方版
motrix(全能下载软件) 1.4.1 官方版
Freemake video Downloader 3.8.3.8 中文版
冰点文库下载器 3.2.12 绿色版
Pan Download 2.1.3 绿色免费版












精彩评论