Diffinity(代码对比工具)
0.9.1.0 免费版- 软件大小:451 KB
- 更新日期:2019-10-28
- 软件语言:英文
- 软件类别:编程工具
- 软件授权:免费版
- 软件官网:未知
- 适用平台:WinXP, Win7, Win8, Win10, WinAll
- 软件厂商:
软件介绍人气软件相关文章网友评论下载地址
Diffinity是款功能比较强大的代码对比工具;它支持对代码相互之间的差异进行找出,并且还是以不相同的颜色进行标记出来,而且支持对标记的相关颜色选择,这样使用就会更加的方便;软件支持让您对代码不相同的地方进行修改,语法的高亮显示比较的直观,并且对缩略图完成修改,感兴趣的朋友不要错过,相信您一定可以对代码的不同进行查找出来!

软件功能
对实例、语法等高亮的完成显示
支持对您需要的使用界面进行定制
让您可以自定义的完成相关的使用
对相对应的缩略图进行快速的生成
已经完成更改的行、删除的行、添加的行等区分
双击您需要搜索的单词即可完成实例的显示
软件特色
改进XML和C风格源代码的扩散质量
所有差异的缩略图视图
更改、删除和添加行之间的区别
突出显示-双击或搜索一个单词来显示它的所有实例
语法高亮显示
支持Unicode和自动检测编码(并警告如果编码不匹配)
可定制接口
在您的类型中在线更新
Windows资源管理器外壳集成
便携式(可以直接从外部设备运行)
安装方法
1、在本站河东软件园将软件下载完成之后解压成功,点击diffinityInstaller.exe运行软件;

2、进入软件的安装向导窗口,点击Next即可对软件进行快速的安装;

3、对附加的任务进行快速的选择,不需要的将勾去掉,点击Next;

4、对软件的安装位置选择,默认位置“C:Program Files (x86)Diffinity”,建议安装D盘,点击Install;

5、软件已经安装成功,点击Finish完成安装;

使用方法
1、进入软件的主界面,支持对您需要使用的功能选择;

2、点击open即可对您需要进行使用的文件打开;

3、点击BROWSE按钮,即可对文件选择;

4、文件添加成功之后,点击OK的按钮;

5、点击OK之后就能对代码进行快速的比较;

6、相同的代码会以相同的颜色进行选择;

7、进入软件的设置窗口,支持对相关需要使用的功能选择;

8、可以对使用的相关颜色选择;

9、支持对相关联的文件夹格式进行快速的查看;

10、支持对软件的相关功能进行显示,包括快捷键的操作;

11、进入软件的关于界面,即可进入软件的官方网站;

使用说明
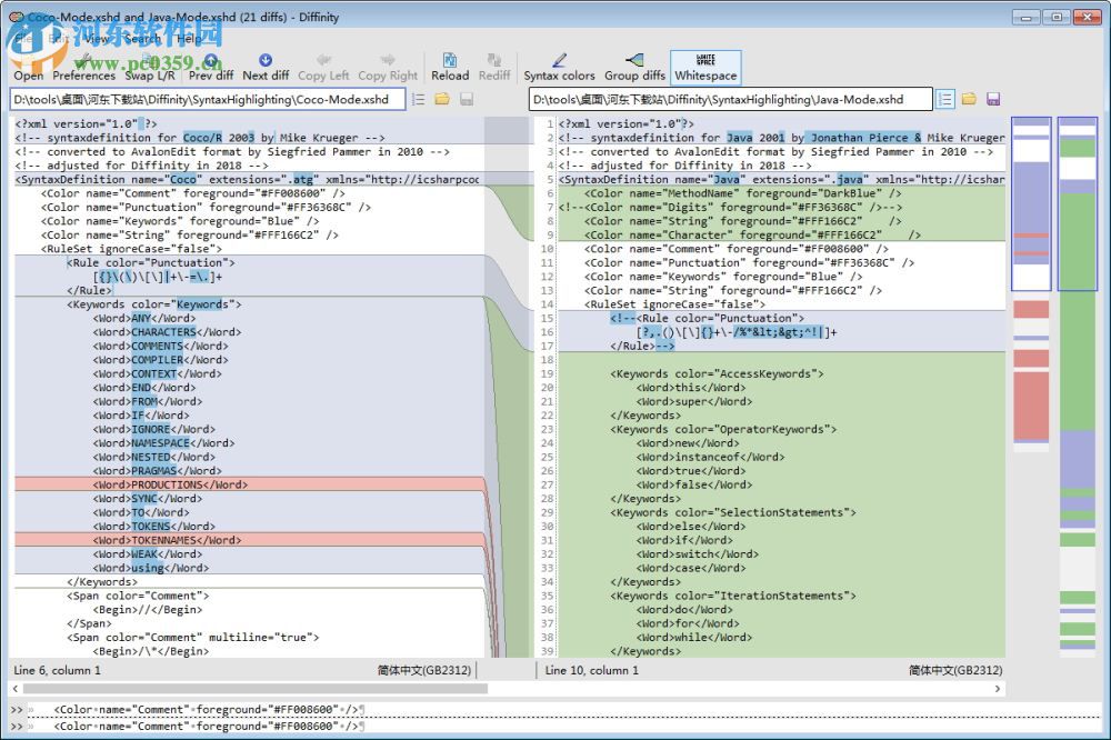
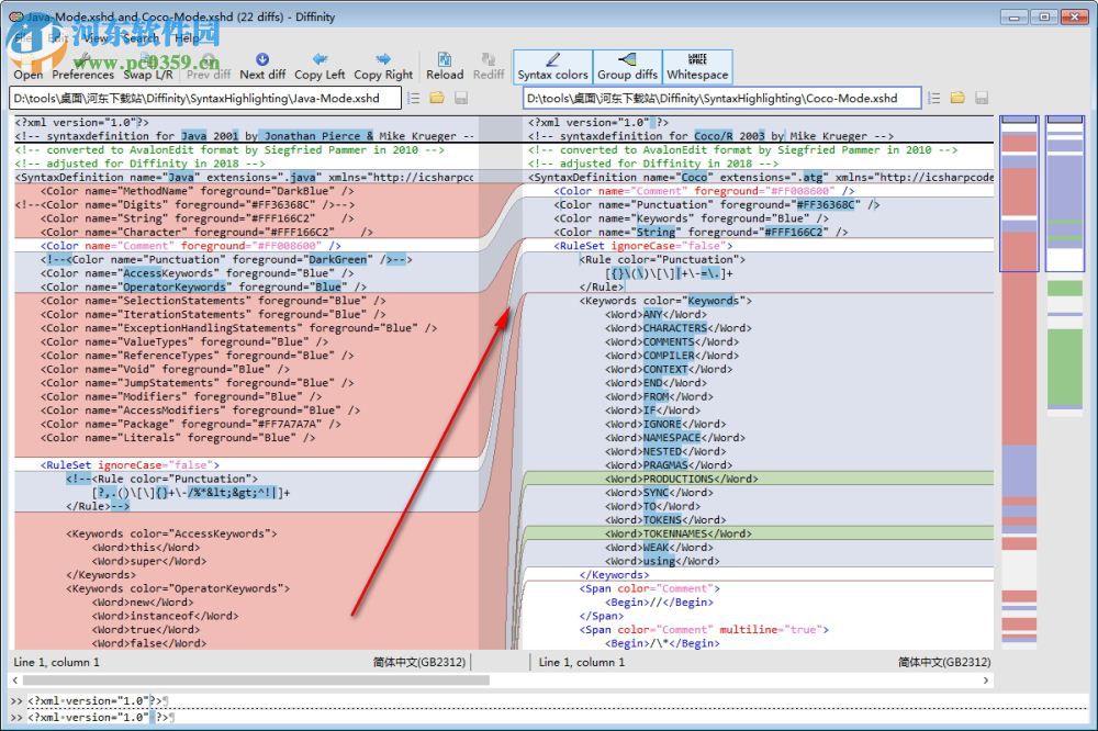
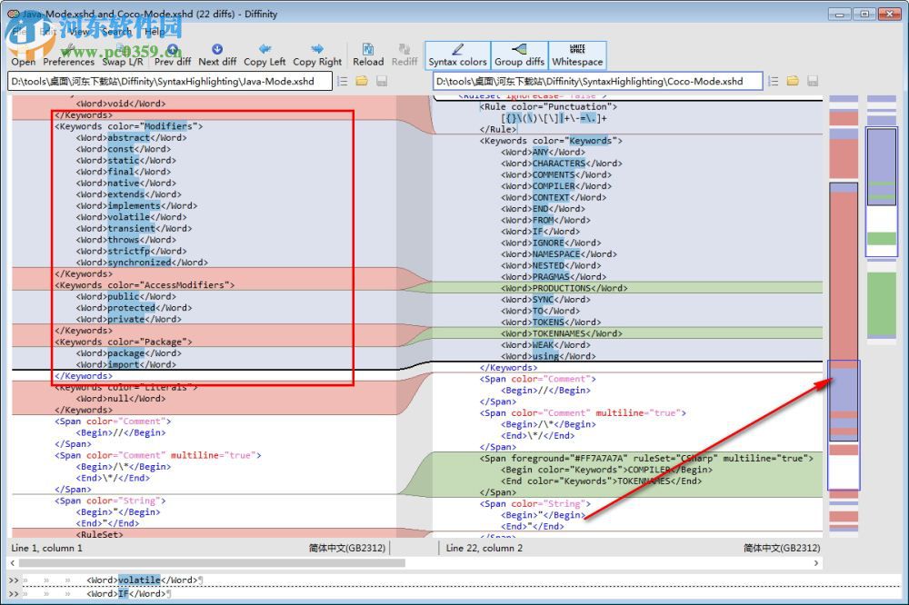
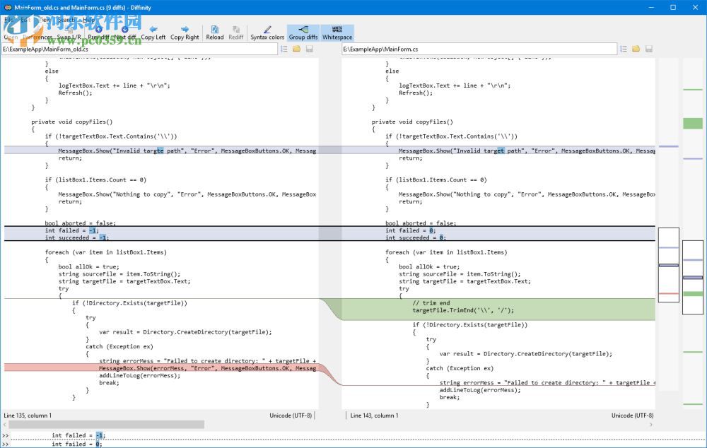
差异文本截屏示例

差异源代码示例屏幕截图

自定义设置的差异源代码示例

更新日志
如果文件是相同的,则在弹出文件之前使用二进制检查添加弹出窗口
拇指视图外观调整和查看指示器颜色可以在首选项中设置
语法着色大修:
统一所有语言的所有颜色,以使用相同的托盘,更好地处理深色主题,也使得它们更加友好。
删除所有突出显示,导致粗体或更改背景以避免与差异变化混淆
增加了对CLE、JSON、Python、R、rpgLE、TSQL的支持,以及对现有的一些支持
启用默认语法高亮显示
添加到最后一个/第一个差异和下一个/PRV匹配
添加的IF实例突出显示设置应在双击或选择更改时突出显示
向Debug中添加错误报告,弹出关于如何报告崩溃的信息
如果文本文件没有加载文件并且没有文本,则即使它被触摸也不脏。
在上下文菜单中向左/右添加副本
因此可以将文本设置为粗体
如果只有左侧编辑器有一个文件打开,默认为左键处理键盘输入
在不关注的情况下关闭ESC偏好
固定水平滚动轴忽略空文本编辑器和完全折叠编辑器
打开文件对话框
次优化
修正错误:如果被另一个.inity实例锁定,设置有时不会被加载,例如当diffing>20个文件同时被锁定时
修正错误:ReDIFF在保存时完成两次,如果左文件和右文件都改变了
修正错误:当点击L/R时,实例的亮点被搞乱了
修正错误:水平滚动条和活编辑的编辑是不正确的,直到ReDIFF在缩进了细线之后才被按下。
修正错误:清除路径/点击新的空差异导致滚动条不正确更新
修正错误:当输入文本和移动分割器时,在水平滚动中固定崩溃。
修正错误:在关闭语法高亮标签并再次打开首选项后,“固定偏好”对话框为“空白”对话框。
修正错误:固定崩溃和分散问题,选择一个文本和删除/替换它
修正错误:在第一个或最后一列中的实例突出显示在拇指视图中
修正错误:如果整个文本足够短,则实例突出显示得太宽了。
修正错误:使用VisualStudio对外编辑打开的文件并没有显示在磁盘对话框上更改的文件
修正错误:如果在最后一行并按F5,文本滚动到一行。
下载地址
-
Diffinity(代码对比工具) 0.9.1.0 免费版
其他版本下载
- 查看详情ABB RobotStudio(机器人仿真软件)下载 6.0.2 免注册中文版2.2 GB简体中文16-11-07
- 查看详情codecombat 2020 官方免费版23.3 MB简体中文16-10-14
- 查看详情studio 3t for mongodb 5.3.0 官网最新版119 MB英文17-05-29
- 查看详情gx works3(三菱plc编程软件) 附安装教程 1.513k 最新免费版1.54 GB简体中文16-11-08
- 查看详情markeditor(Markdown 编辑器)32位/64位 附授权码/注册码 1.2.5.7 免费中文版41.5 MB简体中文18-10-31
- 查看详情systemview(通信仿真软件) 附接收机教程 5.0 最新免费版35.83 MB简体中文16-11-03
- 查看详情vc++2015 64位(微软/英文) 14.0.23026 官方最新版12.29 MB简体中文16-10-11
- 查看详情delphi xe10 下载 官网最新版1.76 GB简体中文16-11-02
- 查看详情matlab中文版下载 6.5 汉化版497 MB简体中文17-03-30
- 查看详情Eclipse Luna 32/64位下载 4.4.2 SR2 官方正式版156 MB简体中文17-07-13
人气软件
1.48 MB
/简体中文
GX Works2 含序列号423 MB
/简体中文
Visual Studio Code (VSCode)中文版下载53.9 MB
/简体中文68.8 MB
/简体中文
Dev C++下载 (TDM-GCC)64.1 MB
/简体中文
s7 200 smart编程软件下载372 MB
/多国语言15 MB
/简体中文
RSLogix 5000 含序列号5.14 MB
/简体中文384 MB
/简体中文69.1 MB
/多语言[中文]
相关文章
网友评论共0条

STC-ISP下载编程烧录软件(支持win8/win10) 6.87 官方最新版
SourceTree(支持win7) 3.2.6 官方版
XAMPP64位中文版win7/win10 7.3.8-1 官方版
诺宝rc(C语言机器人编程软件) 15.0.0 官方最新版
MsysGit 32位/64位下载(Git for Windows) 2.11.0.0 官方版














精彩评论