时间:2017-05-31 10:54作者:Blank来源:本站整理人气:1444我要评论(0)
想必大家在使用Mac的过程中,最为头疼的就软件的更新了,许多应用程序的更新速度非常的缓慢,甚至有的应用更新完成后自动删除更新包,如果是下载速度慢,对于小的程序还好说,如果对于大型应用,常常需要几十分钟甚至多达几个小时,而造成此问题其实这不是网络的问题,而是这些软件不具备高速下载通道,今天就为用户带来了快速更新软件的教程,帮助用户极大程度的提高Mac软件的更新速度,有需要的用户赶紧来了解一下吧!

更新后删除解决方法
1、首先,我们先点击更新,这里我们以更新garageband为例,此时我们可以看到下载的速度非常缓慢,需要大约四十分钟才能完成,想必对于这样的更新速度,许多用户都是崩溃的。

2、当我们开始更新后,我们在Launchpad中打开“活动监视器”功能,然后在活动器监视器界面中找到我们的garageband,此时我们点击garageband一侧的“i”图标,然后进入检查界面,如下图所示,此时我们在选项卡中选择“打开的文件和端口”选项,然后找到我们的安装包,一般Mac的安装包为pkg、mpkg或者dmg镜像等格式,用户在选项中查找即可。

3、例如,在此处我们查找到的为“/Private/var/…….v3.pkg”,我们直接复制这行地址,然后右击鼠标,在选项中选择“在Finder中显示”,那么下载完成后我们直接将文拖到其他位置,此时我们就能直接获取,从而怒会进行删除。
下载速度慢解决方法
1、如果是下载速度过慢,那么我们按照如上操作,查找到我们的/Private/var/…….v3.pkg,然后选择右击鼠标,在“服务”选项中选择打开URL。

2、此时就会跳转到我们的Safari界面,并在Safari下载任务中进行下载,但此时的下载速度任然缓慢。

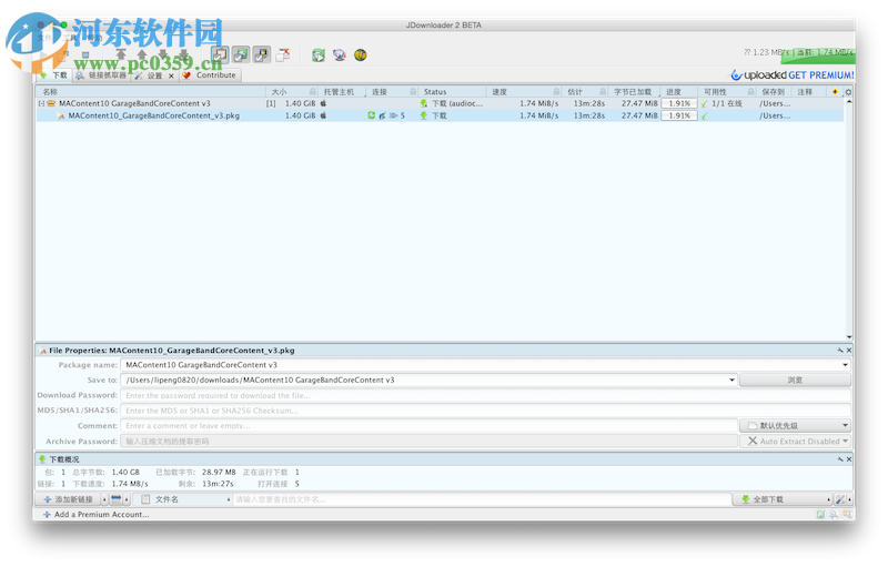
3、这时,我们直接右击,然后选择“拷贝地址”,这时我们将下载地址在迅雷、Jdownload等其他下载应用中进行下载,速度就能够很快提升,下载完毕后双击xxx.pkg即可直接进行更新。

以上就是Mac中程序更新包自动删除与更新速度缓慢的教程,通过以上方法,能够有效的解决更新慢的问题,需要的用户赶紧来了解一下吧!
相关阅读 Mac电脑邮件中怎么更改接收服务器pop地址mac彻底卸载iTunes软件的方法macOS high Sierra降级为macOS Sierra的方法mac版steam分享游戏给好友的方法恢复Mac系统默认图标的方法使用sketch绘制手机模型的教程mac将图片设置为屏保的方法mac设置防火墙参数的方法App Store下载软件提示"未知错误"的解决的方法
热门文章
bootcamp磁盘未能分区解决方法
Mac提示拔掉耗电量太大的设备以重新启用USB设备的解决办法
mac修改默认播放器的方法
mac安装win10系统出现黑屏怎么办?解决mac安装win10黑屏的方法
最新文章
Mac电脑邮件中怎么更改接收服务器pop地址
mac彻底卸载iTunes软件的方法
macOS high Sierra降级为macOS Sierra的方法mac版steam分享游戏给好友的方法恢复Mac系统默认图标的方法使用sketch绘制手机模型的教程
人气排行 bootcamp磁盘未能分区解决方法Mac提示拔掉耗电量太大的设备以重新启用USB设备的解决办法mac修改默认播放器的方法mac安装win10系统出现黑屏怎么办?解决mac安装win10黑屏的方法mac外接显示器设置教程mac剪切快捷键使用教程macbook找回开机密码的方法mac设置不休眠不断网教程
盖楼回复X
(您的评论需要经过审核才能显示)
查看所有0条评论>>